[pgpool-general: 5626] Re: pgpool 3.6.4 failover - failover scenario question

Muhammad Usama m.usama at gmail.com
Tue Jul 18 01:29:57 JST 2017


On Mon, Jul 17, 2017 at 8:27 PM, Shay Cohavi <cohavisi at gmail.com> wrote:

> Hi,
>
> scenario
> server1 - master pgpool + primary postgres
> server2 - slave pgpool + secondary postgres.
>
> 1. server1 (master pgpool + primary postgres) is being poweroff.
> 2. server2 is being successfully escalating to the master Pgpool-II.
> postgres failover is being triggered (secondary pgpool has been promoted)
> !!!! pgpool keeps searching for the primary node!!
>
>
> pgpool log attached...
>

As per the logs, Pgpool-II is correctly preforming all the required steps
when the it looses the server1, i.e The standby Pgpool-II is successfully
promoted to new master Pgpool-II and also the new master Pgpool-II is
triggering the failover on the PostgreSQL node (192.168.15.55:5432) that
was located on server1,
The problem is that after the failover was performed and failover_command
was executed by Pgpool-II, The PostgreSQL server
192.168.15.56:5432 becomes unreachable, and Pgpool-II keep looking for
primary node, which it is not able to connect to.

Do you get any message on 192.168.15.56:5432 PostgreSQL server, as why it
does not accepts the connection.

Also can you perform the same test by disabling the health check timeout
(set health_check_timeout = 0),

Thanks
Best Regards
Muhammad Usama

>
> Thanks,
> cohavisi
>
> On Mon, Jul 17, 2017 at 2:27 PM, Muhammad Usama <m.usama at gmail.com> wrote:
>
>> Hi,
>>
>> There doesn't seems to be anything wrong with the configuration or
>> cluster design, And if the secondary Pgpool-II is successfully escalating
>> to the master Pgpool-II and acquiring the VIP, It should also perform the
>> backend node failover without any problem.
>>
>> Can you please elaborate the situation what actually is the behaviour of
>> Pgpool-II after the server1 failure.
>>
>> 1- Does Pgpool-II (on server 2) performs the backend failover but it does
>> not promotes the standby PostgreSQL to primary?
>> 2 - Or is it the case where Pgpool-II never performs the failover.
>>
>> Also It would be really helpful if you can share the pgpool log file when
>> this situation occurs.
>>
>> Thanks
>> Best regards
>> Muhammad Usama
>>
>> On Fri, Jul 14, 2017 at 9:56 PM, Shay Cohavi <cohavisi at gmail.com> wrote:
>>
>>> Hi,
>>> I have 2 postgres servers (postgres 9.3.5) installed with pgpool(3.6.4)
>>> on the same node.
>>>
>>>
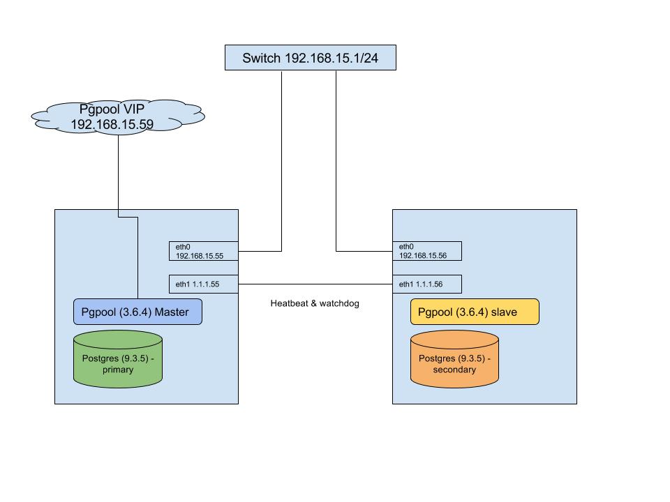
>>> server1 192.168.15.55
>>> server 2 192.168.15.56
>>> pgpool vip 192.168.15.59
>>>
>>>
>>>
>>>>>>
>>>
>>> # psql -U postgres -h 192.168.15.59 -p 9999 -c 'show pool_nodes'
>>>  node_id |   hostname    | port | status | lb_weight |  role   |
>>> select_cnt | load_balance_node | replication_delay
>>> ---------+---------------+------+--------+-----------+------
>>> ---+------------+-------------------+-------------------
>>>  0       | 192.168.15.55 | 5432 | up     | 0.500000  | primary | 3718
>>>     | true              | 0
>>>  1       | 192.168.15.56 | 5432 | up     | 0.500000  | standby | 0
>>>    | false             | 0
>>>
>>>
>>>
>>> my question is about disaster recovery scenario:
>>>
>>> 1. *"primary postgres" and the "master pgpool" is on server1* . pgpool
>>> vip established on this node (192.168.15.59)
>>>
>>> 2. server1 went down due to  power break. (server1 is dead!!!)
>>>
>>> 3. pgpool on server server2 get promoted (vip established 192.168.15.59)
>>> .
>>>
>>> 4. NO postgres failover action occurs by the pgpool. pgpool keeps
>>> searching for primary postgres with no success.
>>>
>>> should the new master pgpool execute an failover action(promote) to the
>>> slave postgres ??
>>>
>>>
>>>
>>> Thanks,
>>> cohavisi
>>>
>>> _______________________________________________
>>> pgpool-general mailing list
>>> pgpool-general at pgpool.net
>>> http://www.pgpool.net/mailman/listinfo/pgpool-general
>>>
>>>
>>
>
-------------- next part --------------
An HTML attachment was scrubbed...
URL: <http://www.pgpool.net/pipermail/pgpool-general/attachments/20170717/41090dd3/attachment.htm>
-------------- next part --------------
A non-text attachment was scrubbed...
Name: Untitled drawing.jpg
Type: image/jpeg
Size: 41138 bytes
Desc: not available
URL: <http://www.pgpool.net/pipermail/pgpool-general/attachments/20170717/41090dd3/attachment.jpg>


More information about the pgpool-general mailing list